INVENTORY CONTROL BY PROBABILITIES AND MONTE CARLO SIMULATION
REGISTRO DOI: 10.69849/revistaft/ra10202508151510
Rebeka Maria Araújo Teles da Silva1
RESUMO
O presente artigo apresenta experimentos acerca do relacionamento entre Controle de Estoque e Probabilidades. Por meio de Simulação com o método de Monte Carlo, o estudo propõe um modelo que otimiza a gestão de reabastecimento de estoque, utilizando amostragem aleatória repetida que modela a probabilidade de diferentes resultados para auxiliar no processo de decisão de reposição dos produtos. Nesse contexto, o estudo se baseou em provar a consistência do método realizando mil simulações para cada um dos parâmetros utilizados, buscando soluções capazes de conciliar dois objetivos conflitantes: a maximização do nível de serviço com a minimização dos custos.
Palavras-chave: Controle de estoque. Probabilidade. Simulação de Monte Carlo.
ABSTRACT
This article presents experiments on the relationship between Inventory Control and Probabilities. Using Monte Carlo simulation, the study proposes a model that optimizes inventory replenishment management, using repeated samples that model the probability of different outcomes to aid in the product ordering decision process. In this context, the study was based on proving the consistency of the method by performing one thousand simulations for each of the parameters used, seeking solutions capable of reconciling two conflicting objectives: maximizing service levels while minimizing costs.
Keywords: Inventory control. Probability. Monte Carlo simulation.
1. INTRODUÇÃO
Em empresas, a gestão de estoques, por uma visão macro, consiste em controlar o fluxo de saída de produtos bem como a reposição deles. Usualmente, este controle é feito pelo Lote Econômico de Compra (LEC), o qual fixa uma quantidade padrão de reposição, de acordo com quantidades requisitadas para consumo (as demandas) e custos que antecederam aquele período. Apesar da vantagem da simplicidade, trata-se de um método determinístico, que ignora as incertezas das demandas, do prazo de entrega dos fornecedores para suprir o estoque (lead-time) e dos custos, o que torna o LEC um modelo irrealista.
A fim de aplicar em situações reais, as quais as decisões de controle de estoques devem lidar com riscos, esse artigo estabeleceu o objetivo de encontrar o equilíbrio ótimo entre custos e nível de serviço. Este último parâmetro se refere ao percentual da demanda atendida em relação à quantidade total da demanda desejada pelos clientes. Já os custos, decorrem das despesas de armazenamento e de manutenção de estoques.
Nessa perspectiva, foi desenvolvido um método de controle de estoques baseado em Simulação de Monte Carlo capaz de ser aplicado em situações norteadas por incertezas na demanda e no prazo de entrega, por meio de distribuições de probabilidades aproximadas por freqüências relativas acumuladas de dados históricos.
Desta forma, com a metodologia de um experimento computacional de mil simulações em planilha MS Excel, a aplicação do modelo do presente artigo visa estabelecer uma política de controle de estoques, de itens que têm saídas periódicas, definida pelo tamanho do lote adquirido junto ao fornecedor e pelo ponto de recompra, ou seja, o melhor momento de colocar um pedido ao fornecedor que alcance o maior nível de serviço com o menor custo de manutenção de estoques.
2. CONTROLE DE ESTOQUE
O controle de estoques é um fator de obtenção de lucro quando gerenciado com eficiência. Esse tipo de gestão é responsável pelo controle do fluxo de materiais, análise e previsão das compras futuras, bem como o controle de desperdícios que comprometem o capital de giro de uma organização.
Segundo Corrêa; Gianesi; Caon (1999), estoques são acúmulos de recursos materiais entre fases específicas do processo de transformação. Esses acúmulos de materiais têm uma propriedade fundamental, pois os estoques proporcionam independência às fases dos processos de transformação entre os quais se encontram. A existência de estoques entre duas fases do processo de produção permite que interrupções em uma fase não acarrete interrupção na outra. Por exemplo, para Martins (2006), os estoques devem funcionar como elemento regulador do fluxo de materiais nas empresas, i.e., como a velocidade com que chegam à empresa é diferente da velocidade com que saem, ou são consumidos, há a necessidade de certa quantidade de materiais, que ora aumenta, ora diminui, amortecendo as variações.
Segundo Martins (2006), as principais funções de estoque são:
a) Garantir o abastecimento de materiais à empresa, neutralizando os efeitos de: demora ou atraso no fornecimento de materiais, sazonalidades no suprimento, riscos de dificuldade no fornecimento;
b) Proporcionar economias de escalas: por meio da compra ou produção em lotes econômicos, pela flexibilidade do processo produtivo.
Uma boa política de estoques de prover recursos ou produtos na quantidade certa, no momento adequado e no nível de qualidade desejado. Para isso, o controle de estoques deve ser dimensionado de forma precisa para que não ocorra o risco de não atendimento dos seus clientes ou desperdícios de investimentos com produtos encalhados. Portanto, uma boa política de controle de estoques é fundamental para uma gestão exitosa, pois permite, entre outras coisas, otimizar o uso das instalações, fazendo com que ele seja utilizado de forma bem proveitosa, reduzir custos, aumentar a produtividade e evitar as perdas de encalhe, possibilitando que mais recursos sejam investidos ou empregados em áreas prioritárias.
Segundo Viana (2002), entende-se política de estoque como o conjunto de atos diretivos que estabelecem, de forma global e específica, princípios, diretrizes e normas relacionadas ao gerenciamento de materiais nas empresas que visam a otimização dos recursos materiais e do capital investido.
No entanto, para se obter uma boa gestão de quantidade e da qualidade no estoque é fundamental o conhecimento da demanda relacionada a cada produto. Conforme Viana (2002), todo o início do estudo dos estoques está pautado na previsão do consumo de material. As previsões de consumo ou da demanda estabelecem esta estimativa futura dos materiais adquiridos pela empresa e pode ser classificadas em três grupos.
a) Projeção: São aquelas que admitem que o futuro seja repetição do passado, segundo a mesma lei observada no passado, este grupo de técnicas é de natureza quantitativa;
b) Explicação: procura – se explicar o consumo do passado mediante leis que relacionam os mesmos com outras variáveis cuja evolução é conhecida ou previsível;
c) Predileção: a experiência das pessoas envolvidas e conhecedores de fatores influentes no consumo e no mercado estabelecem a evolução dos consumos futuros.
A gestão da demanda está diretamente relacionada à gestão do estoque sendo o seu principal problema, utilizando diferentes abordagens para cada padrão de consumo. Ela determina qual a necessidade da demanda futura, agregando valor, pois ajudará a reduzir os prazos, satisfazendo a necessidade do cliente de maneira mais eficiente. Uma das suas maiores funções é influenciar no padrão de chegada de novos pedidos reduzindo a sua variabilidade, impondo prazos adequados ou criando novas alternativas.
A demanda pode ser independente ou dependente, a demanda independente está relacionada às condições do mercado e está fora do controle imediato da empresa. Pois a sua decisão não está baseada na tomada de decisão antecipada como, por exemplo, sobre os hábitos dos seus consumidores. Neste caso, a empresa precisa suprir a demanda sem ter qualquer visão concreta antecipada dos seus pedidos fazendo com que o risco de encalhe ou obsolescência seja maior que a demanda real não correspondente ao controle de tomada de decisão.
A demanda dependente, por sua vez, depende de alguns fatores para acontecer, ou seja, é uma demanda previsível onde o seu consumo pode ser planejado e é usado pela empresa na produção interna de outros produtos.
Na gestão de estoques as demandas empregam diferentes tipos de abordagem, a demanda independente é usada na reposição de estoque, isto é, sempre que um ou mais item é usado ele precisa ser reposto no estoque. Sendo assim é necessário conhecer e estimar a demanda futura para saber o momento e a quantidade da reposição dos itens do estoque. E a demanda dependente utiliza a abordagem de solicitação ou requisição, no qual o pedido está relacionado a previsões de mercado ou encomendas efetuadas por clientes.
Como foi relatada a demanda dependente e independente possuem comportamentos diferentes como pode ser visto a seguir:
Figura 2.1 – Demanda dependente e demanda independente

Para que seja possível definir como os estoques responderam a demanda é preciso saber qual o tipo da demanda está sendo utilizada. Na demanda dependente a fração planejada para o consumo depende da expectativa da empresa em relação às necessidades do mercado, na qual a produção é estabelecida por meio da previsão de demanda de um ou mais produtos de demanda independente e seus itens são as matérias-primas componentes dos produtos. Desse modo, a demanda dependente faz uma estimativa da demanda futura, prevendo os recursos que possam supri-la e tentando responder rapidamente se a demanda real não corresponde à prevista, esse processo só ocorre quando necessário, resultando em baixo estoque.
Para reabastecer os estoques no momento ideal é necessário efetuar um novo pedido dos itens, pois o estoque que vem sendo monitorado acaba de chegar à quantidade limite. O ponto de pedido é calculado quando a quantidade em estoque é atingida considerando a previsão do lead time mais o estoque de segurança.
O lead time é uma variável que está sempre presente nos cálculos relacionados ao estoque, o seu valor refere-se ao tempo de processo em que o produto percorre todas as etapas, uma vez que ele é o intervalo exato entre o recebimento de um pedido e a entrega ao cliente. Além do lead time, o estoque de segurança também é uma componente muito importante do ponto de pedido, o seu cálculo é realizado para diminuir os riscos de não ter os produtos desejados por causa de imprevistos e problemas inesperados como, por exemplo, o atraso na entrega de compras e pedidos inesperados. Dessa forma, a empresa pode se sentir segura que não vai perder vendas e pedidos por causa de falta de produtos em estoque.
2.1 Tipos de Estoque
No atual modelo de gestão das grandes empresas, as quais buscam as melhores práticas com objetivo de se manterem sustentáveis e maximizarem os seus resultados, a escolha de um modelo de estoque adequado às suas necessidades e demandas dos seus consumidores torna-se um fator decisivo no cumprimento de tais objetivos, permitindo vantagens competitivas e redução dos custos logísticos.
Sendo assim, para que se possa ter um eficiente gerenciamento de logística faz se necessário conhecer os tipos de estoque e os métodos de armazenagem dos produtos aplicáveis para cada segmento para que dessa forma o controle de estoque possa administrar os produtos da melhor maneira, otimizando o tempo e o custo dos galpões e armazéns em que se encontram agrupados. Por conseguinte, os princípios básicos para o gerenciamento do estoque incluem a determinação do número de itens, a periodicidade de contagem, o bom armazenamento e a identificação de produtos danificados, obsoletos e de baixo giro no estoque.
Existem alguns aspectos que devem ser especificados para montar um sistema de controle de estoques. Segundo Moura (2004), o primeiro passo é conhecer os diferentes tipos de estoques existente ativo e passivo.
i. Estoque ativo
De acordo com Malagoni (2005), é todo estoque resultante de um planejamento prévio e destinado a uma utilização em:
a) Produção: constituído por matérias-primas e componentes que integram o produto final;
b) Produtos em processo: constituídos por matérias em diferentes estágios da produção;
c) Manutenção, reparo e operação: formado por peças e componentes empregados no processo produtivo, sem integrar o produto final;
d) Produtos acabados: compreendem os materiais e/ou produtos em condições de serem vendidos;
e) Materiais administrativos: formado por matérias de aplicação em geral na empresa, sem vinculação com o processo produtivo.
ii. Estoque Inativo
O estoque inutilizado é decorrente de alterações de programas, mudanças nas políticas de estoque ou eventuais falhas de planejamento, que engloba as seguintes categorias:
a) Estoque disponível: constituído pelos materiais sem perspectiva de utilização, sem destinação, total ou parcialmente;
b) Estoque alienável: constituído de material disponível, inservível, obsoleto, e sucatas destinadas à venda. Conforme Cabanas e Ribeiro (2005), os estoques podem ser classificados também da seguinte forma:
a) Estoques de matérias-primas: constituem os insumos e materiais básicos que ingressam no processo produtivo da empresa. São os itens iniciais para a produção dos produtos e serviços da empresa;
b) Estoques de materiais em processamento ou em vias: são também denominados materiais em vias, os quais são constituídos de materiais que estão sendo processados ao longo das diversas seções que compõem o processo produtivo da empresa. Não estão nem no almoxarifado – por serem mais matérias-primas iniciais – nem no depósito – por ainda não serem produtos acabados;
c) Estoques de materiais semi-acabados: referem-se aos materiais parcialmente acabados, cujo processamento está em algum estágio intermediário de acabamento e que se encontram também ao longo das diversas seções que compõem o processo produtivo. Diferem dos materiais em processamento pelo estágio mais avançado, pois se encontram quase acabados, faltando apenas mais algumas etapas do processo produtivo para se transformarem em materiais acabados ou em produtos acabados;
d) Estoques de materiais acabados ou componentes: referem-se a peças isoladas ou componentes já acabados para serem anexados ao produto. São, na realidade, partes prontas ou montadas que, quando juntadas, constituirão o produto acabado;
e) Estoques de produtos acabados: referem-se aos produtos já prontos e acabados, cujo processamento foi completado inteiramente. Constituem o estágio final do processo produtivo e já passaram por todas as fases, como matéria-prima, materiais em processamento, materiais semi-acabados, materiais acabados e produtos acabados.
Em virtude dos inúmeros métodos de controle de estoque desenvolvidos durante a evolução da administração para atender as necessidades e características de modelos de negócios diversos, as empresas devem identificar as suas necessidades para a escolha do modelo logístico a ser implementado, uma vez que o sucesso ou fracasso de uma organização pode relacionar-se ao controle e gestão dos custos dos estoques.
2.2 Lote econômico de compra
O Lote Econômico de Compras – LEC também denominado EOQ na sigla em inglês – Economic Order Quantily – é a quantidade a ser comprada que vai minimizar os custos de estocagem e de aquisição, ou seja, ela gira em torno de um ponto ideal onde a compra será mais vantajosa para a empresa visando determinar qual é o número ideal para cada lote de pedidos e quantidade a serem feitos nos fornecendo um giro ótimo dado os seus custos específicos.
Faz se necessário atender algumas suposições para que o LEC seja considerado, neste caso a demanda considerada precisa ser conhecida e constante; não existem restrições quanto ao tamanho dos lotes (o caminhão de transporte não tem capacidade limitada e o fornecedor pode suprir tudo o que deseja); os custos envolvidos são apenas de estocagem por unidade e de pedido por ordem de compra; o lead time é constante e conhecido; não é considerada a possibilidade de agregar pedidos para mais de um produto do mesmo fornecedor.
Entretanto, algumas dessas suposições não são dadas totalmente como realistas, fazendo com que o modelo do LEC seja mais eficiente para estimar a melhor quantidade a ser comprada. Havendo a necessidade de depois ser ajustada para que a quantidade comprada não seja muito diferente da melhor quantidade.
O modelo apresentado leva em consideração para a sua decisão apenas a demanda, os custos de pedido e estocagem. Assim, que será calculado para garantir o menor custo de gestão será o valor do LEC a fim de descobrir o número de itens de determinado produto a ser adquirido em cada lote de forma a se garantir o menor custo de gestão anual para o mesmo.

2.2.1 Estoque cíclico: um mundo sem incertezas
O estoque cíclico é classificado como de natureza determinística, pois tem a demanda e o lead time constantes e invariáveis. A administração desse tipo de estoque é baseada nas quantidades médias das demandas e dos prazos de entregas em um determinado tempo que possa satisfazer o comprador.
Geralmente, o ressuprimento do estoque cíclico é em grande quantidade para que se possam explorar as economias de transporte e compra. Contudo, vale ressaltar que para que estas grandes quantidades sejam viáveis de serem adquiridas de uma só vez, é preciso que não sejam gerados custos não compensáveis de armazenamento, manutenção ou conservação do material, por exemplo.
Sem apresentar incerteza alguma, o tamanho do lote – Q, o lead-time – LT e a demanda, dada pela taxa de consumo média – TCM, são constantes. Assim, é possível prever exatamente o momento de ressuprimento, i.e., quando o nível de estoque chega à zero, e retroceder no tempo para determinar o ponto de pedido – PP, quando um novo lote deve ser solicitado.
Então, trata-se de um sistema de revisão contínua: quando o estoque atinge um nível menor ou igual ao de PP, uma nova ordem de compra de lote de tamanho Q é colocada. A fim de minimizar o custo total, com o objetivo que o Q calculado não seja muito diferente do valor negociado de forma que os gastos não sejam muitos diferentes do real.
Nestas condições, o tamanho do lote Q corresponde ao LEC, determinado pela seguinte fórmula em que D é a demanda do período, Cp é o custo do pedido e Ce é o custo unitário de estocagem.

Como dito anteriormente, o PP é o nível de estoque mínimo que se deve manter para atender as demandas dos dias antecedentes ao ressuprimento, pois será o dia da exaustão e imediato reabastecimento do estoque. Logo, até que um novo lote seja solicitado, tem-se que garantir no mínimo a quantidade estabelecida pela TCM para cada dia do LT. Por isto, o ponto de pedido é calculado da forma: PP = TCM*LT. Vale ressaltar que o Q será sempre maior ou igual à quantidade do PP.
De forma a melhor ilustrar, suponha que a TCM é de vinte unidades diárias e que o LT é de cinco dias a partir da colocação de um novo pedido, o momento que se deve solicitar o ressuprimento é quando o estoque chega em cem unidades, satisfazendo assim as demandas dos cinco dias até que chegue um novo lote de compra. A figura a baixo ilustra a dinâmica do estoque cíclico:
Figura 2.2 – Dinâmica do estoque cíclico

Diante das incertezas, o custo total por um período será calculado por meio do tamanho Q do lote econômico de compra, onde será composto pelo custo de pedidos – Cp, número de ressuprimentos por ano – D/Q, estoque médio – Q/2 e custo unitário de estocagem – Ce.

2.2.2 Estoque de segurança: o mundo real
O estoque de segurança visa reduzir o efeito das incertezas sobre o desempenho do controle de estoques, aumentando as chances de que os clientes serão atendidos e de que as vendas não serão perdidas. Trata-se de uma quantidade extra de determinado produto ou de seus produtos mais importantes para que as chances de faltarem sejam bem pequenas. No seu cálculo consideram-se os riscos em casos de variações inesperadas, algo que não pode ser previsto ou controlado: problemas no fornecedor, atrasos na entrega, ou até uma demanda que não foi prevista, retratando dessa forma que terá sempre uma quantidade extra no estoque para que o produto nunca falte. Entre as causas que ocasionam as faltas nos estoques, podem-se citar as seguintes: oscilações no consumo; oscilações no tempo de reposição; variação na quantidade; quanto o controle de quantidade rejeita um lote e diferenças de inventário.
De acordo com Martins (2006), o estoque de segurança é uma quantidade mínima de produtos que devem fazer parte do estoque com a função de cobrir as possíveis variações do sistema, que pode ser: eventuais atrasos no tempo de fornecimento, rejeição do lote de compra ou aumento na demanda do produto. Sua finalidade é não afetar o processo produtivo e, principalmente, não acarretar transtornos aos clientes por falta de material e, consequentemente, atrasar a entrega do produto ao mercado.
Figura 2.3 – Dinâmica do estoque de segurança

Faz-se necessário considerar um estoque de segurança para garantir um determinado nível de serviço. Deve-se considerar que alguns produtos são mais atrativos e importantes, outros são críticos e desse modo os produtos em estoque não devem ser tratados com a mesma atenção e cuidado. Pode-se usar como exemplos antibióticos numa farmácia hospitalar que deve possuir um nível de serviço altíssimo. Com isso, o nível de serviço desejado é modelado de forma que quanto maior o nível de serviço (um número entre 0 a 100%), maior será o estoque de segurança.
O cálculo do estoque de segurança baseia-se na quantificação de duas fontes de incerteza: a demanda e o tempo de reposição (lead time). Para que o seu cálculo possa ser realizado, o estoque de segurança é determinado com base em quatro parâmetros: nível de serviço que se deseja prestar ao cliente (fator de serviço k) taxa média de consumo (demanda média) durante o lead time D, desvio padrão da demanda durante o lead time de ressuprimento D e o desvio padrão do lead time LT. A fórmula pode ser assim representada:

No entanto, as buscas por menores custos sempre oprimem os estoques em virtude que se busca ter o mínimo possível, pois eles representam capital inoperante, isto é, representam custos. Consideramos dessa forma ser um estoque reserva para possíveis eventualidades. O estoque de segurança também pode ser chamado de estoque mínimo, conforme Dias (1993) o estoque mínimo é a quantidade mínima que deve existir em estoque, que se destina a cobrir eventuais atrasos no suprimento, objetivando a garantia do funcionamento ininterrupto e eficiente do processo produtivo, sem o risco de faltas e pode ser determinar por meio de fixação de determinada projeção mínima (projeção estimada do consumo) e cálculos e modelos matemáticos.
Conforme Martins (2006), o estoque mínimo pode ser representado por Emin = Es + Pe x C, dessa forma é possível calcular o mínimo necessário para o estoque de forma que não se tenham erros, em que Es é estoque de reserva ou de segurança, Pe é prazo de entrega e C é o consumo diário.
O estoque mínimo é de total importância para a adequação estabelecida por intermédio do ponto do pedido, na prática jamais poderia ocasionar em falta de material. Estabelecendo uma projeção mínima com margem de segurança estimada no consumo por meio de cálculos com base estatística.
2.3 Simulação no controle de estoque
A simulação computacional é, sem dúvidas, uma eficiente ferramenta de apoio à decisão (Ragsdale, 2004). Geralmente, ela é aplicada em problemas em que não é possível se obter uma solução analítica ou se esta solução demanda muito tempo. Em empresas, os vastos métodos de simulação podem ser utilizados em diversos ramos do mercado, sejam estas, de pequeno, médio ou até de grande porte.
Os modelos de simulação, por sua vez, têm o objetivo de representar a realidade por meio de cenários das variáveis aleatórias envolvidas em um problema de tomada de decisão. No caso do controle de estoques a simulação de Monte Carlo produz cenários de demanda e lead time em conformidade com as distribuições de probabilidade destas variáveis, a partir dos quais pode-se simular o comportamento diário de um estoque e avaliar a performance da política de estoque nos critérios nível de serviço e estoque médio (custos de manutenção de estoques) que decorrem diretamente das variáveis de decisão: tamanho do lote Q e ponto de ressuprimento PP, cujos valores devem ser calibrados pelo decisor com base nos resultados da simulação.
Assim, o modelo de simulação considerado neste artigo envolve duas variáveis de decisão (tamanho do lote e ponto de ressuprimento), duas aleatórias de entrada simuladas (demanda diária e lead time) e duas variáveis aleatórias de saída (nível de serviço e estoque médio).
O Estoque inicial: é considerado um valor fixo de entrada, enquanto a Demanda diária segue uma distribuição discreta e simétrica, conforme ilustrada na Tabela 2.1.
Tabela 2.1 – Distribuição de probabilidade acumulada da demanda diária

Tabela 2.2 – Distribuição de probabilidade acumulada do lead-time

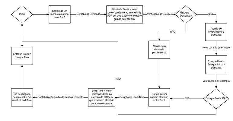
A simulação de Monte Carlo foi implementada em planilha MS Excel e a política de estoque foi desenhada para determinar os valores ótimos do tamanho do lote (Q) e do ponto de ressuprimento (PP) em período de operação mensal (30 dias). Por meio da simulação de Monte Carlo procurou-se fazer uma busca em grade do melhor par (Q,PP) nos critérios nível de serviço e estoque médio. A simulação se desenvolve segundo o algoritmo ilustrado na Figura 2.3.
Figura 2.3 – Fluxograma do controle de estoque por simulação de Monte Carlo

Inicialmente, sorteia-se um cenário de demanda diária. Caso o estoque seja maior do que a demanda diária simulada, o atendimento é integral e prossegue-se para o próximo passo, caso contrário, o atendimento é parcial à demanda, e uma novo pedido ao fornecedor é emitido e simulado o lead-time. O dia em que a mercadoria repõe o estoque é calculado da seguinte maneira: dia da chegada de material = dia atual + leadtime. Na sequência calcula-se o estoque final do dia (estoque final = estoque inicial – demanda diária), o estoque inicial para o próximo dia (estoque inicial = estoque final) e reinicia-se a simulação no dia posterior até que chegue ao último dia do período de simulação, neste caso 30 dias.
A busca em grade do melhor par (Q,PP) nos critérios nível de serviço e estoque médio envolveu a simulação de 1000 cenários para diferentes combinações de pares (Q,PP). Vale ressaltar que o modelo foi aplicado em um conjunto de dados fictícios para fins didáticos. Nas Figuras 2.4 e 2.5 são ilustradas imagens da planilha MS Excel utilizada na simulação.
Figura 2.4 – Planilha usada na simulação

Figura 2.5 – Planilha usada na simulação

3. RESULTADOS
Para ilustrar a aplicação do modelo de simulação na definição da política ótima de estoques considerou-se um item de demanda cíclica e buscou-se a melhor combinação de tamanho do lote e ponto de ressuprimento nos critérios nível de serviço e estoque médio. Adicionalmente, as seguintes premissas foram consideradas no experimento computacional: o estoque inicial tem 50 unidades e a demanda diária e o lead-time são distribuídos conforme as Tabelas 2.1 e 2.2. Para cada variável de decisão foram considerados os seguintes intervalos de busca:
i. Pontos de pedido (PP) entre 27 e 33 unidades
ii. Tamanhos de lote (Q) entre 18 a 22 unidades.
Os valores de nível de serviço e estoque médio resultantes das simulações encontram-se organizados nas Tabelas 3.1 e 3.2 nas quais cada célula guarda o valor de um critério de avaliação para um determinado par (Q,PP).
Tabela 3.1 – Nível de serviço em cada par (Q,PP)

Tabela 3.2 – Estoque médio em cada par (Q,PP)

A melhor combinação (Q, PP) está associada ao maior nível de serviço e menor estoque médio (custos). Assim, neste caso, a melhor política de estoque consiste em lotes com 19 unidades e ponto de ressuprimento de 27 unidades. Esta política pode alcançar um nível de serviço de 100% com estoque médio de 17,17 unidades, conforme ilustrado na Tabela 3.3.
A evolução temporal do estoque sob a política ótima é ilustrada na Figura 3.1.
Tabela 3.3 – Resumo dos valores ótimos simulados

Figura 3.1 – Evolução temporal do estoque sob a política ótima
Os resultados apresentados no exemplo de simulação mostram que o uso da técnica de Monte Carlo para gestão de estoques é viável, pois é possível analisar estatisticamente as chances de ocorrência dos efeitos desejáveis e indesejáveis. A partir dessas informações é possível otimizar a política de estoques. Por fim, ressalta-se que o modelo é sugerido como ferramenta de auxílio na tomada decisão e deve ser baseada também em outros fatores, como aspectos de viabilidade econômica.
4. CONSIDERAÇÕES FINAIS
Considera-se que os objetivos estabelecidos foram bem alcançados por meio do modelo construído. A introdução do método de Monte Carlo resultou no desenvolvimento de um modelo de gestão de estoques viável e rápido, uma vez que possibilitou que o processo de gestão de estoques se tornasse funcional e dinâmico.
Foram vistos como os principais resultados do estudo as gerações das demandas diárias e do lead-time por Monte Carlo proporcionaram informações sobre quanto e quando é necessário o ressuprimento respeitando o nível de serviço sem altos níveis de estoques. Desta forma, este modelo pode ser visto como um facilitador para a tomada de decisão na gestão de estoques.
Entre os benefícios que podem ser alcançados pelo uso deste modelo, pode-se destacar a redução de custos de gestão de estoques, a melhoria no sistema de reabastecimento e a possibilidade de aumento de nível de atendimento ao cliente.
Recomenda-se que a prática deste modelo seja complementada com outras premissas a fim de identificar possíveis pontos fracos no processo. Neste caso, por exemplo, investir em estudos que auxilie na redução dos custos de compra, que nesse estudo não foram considerados. Assim, haverá uma visão mais ampla em alcançar uma gestão ideal de estoques e suprimentos.
Adicionalmente, mais pesquisas devem ser conduzidas no tema, por exemplo, em trabalhos futuros recomenda-se a construção de um modelo de simulação para gestão de estoques em ambiente R (R Core Team, 2013). Por ser um software estatístico, este estudo se faz importante como tentativa der trabalhar com várias distribuições de probabilidades diferentes, construir modelos de previsão de demanda mais sofisticados e empregar heurísticas de otimização como o algoritmo genético (Linden, 2008).
5. REFERÊNCIAS BIBLIOGRÁFICAS
BOGONI, Paulo. Modelo de Simulação Econômica em Pequenas Empresas Estudo de Caso. Monografia (Graduação em Ciências Econômicas) 2009. 45 f – Universidade Federal de Santa Catarina – UFSC – Centro Sócio Econômico, Departamento de Ciências Econômicas, Florianópolis – SC, 2009.
CABANAS, L. A.; RIBEIRO, M.C. Apostila de administração de recursos materiais e patrimoniais. 2005.
CORRÊA, Henrique; GIANESI, Irineu; CAON Mauro. Planejamento, Programação e Controle da Produção. Editora Atlas, 1999. 414 pags.
LINDEN, R. Algoritmos genéticos: uma importante ferramenta da inteligência computacional, Rio de Janeiro: Brassport, 2008
MALAGOLI, J.G. Controle de Estoque. Monografia (Graduação em Administração) – Centro Universitário Salesiano Auxilium de Lins, 2005.
MOURA, Cassia. Gestão de Estoques. Editora Ciência Moderna, 2004.
MARTINS, Petrônio; ALT, Paulo. Administração de Materiais e Recursos Patrimoniais. 2 ed. Saraiva, 2006.
R CORE TEAM, R: A language and environment for statistical computing. R Foundation for Statistical Computing, Vienna, Austria. 2013, Disponível em: http://www.R-project.org/.
RAGSDALE, Cliff T. Spreadsheet Modeling & Decision Analysis: A Practical Introduction to Management Science, Thomson South-Western, 2004.
SALLES, Mário. Estoque de Segurança – O que é e como calcular o estoque de segurança. Material de apoio aos alunos. 2 f. – Universidade de São Paulo – USP – Instituto de Matemática e Estatística. Disponível em:<https://www.ime.usp.br/~salles/fatec/estatistica/estoque-seguranca.pdf>
SANTOS, Gilberto; TREVISAN, Tiago; VENDRAME, Francisco; SARRACENI, Jovira; VENDRAME, Máris. GESTÃO DE ESTOQUE: um fator de obtenção de lucro por meio de sua eficiência. 2009. 16 f – Centro Universitário UniSalesiano, Lins – SP, 2009. Disponível em:<http://www.unisalesiano.edu.br/encontro2009/trabalho/aceitos/CC28331619803.pdf>
VIANA, João. Administração de materiais: um enfoque prático. Editora Atlas, 2002.
1 rebeka.teles@hotmail.com
